Artefact
Geometry nodes animation  
For this experiment, I worked on procedural animations made of moving points. Some of them follow simple rules, others are more free, to create a motion that feels organic and alive. I wanted it to look like an unstable artifact from an unknown world, something abstract, and far from anything real.
MODELING
Blender
SIMULATION
Blender
TEXTURING
Blender
RENDERING
Blender Cycles
MONTAGE
Adobe After effects

PART 1 : Inside Core

For the core of my artifact, I wanted to create an abstract shape that feels dense and unstable, like the center of an organic bomb from another world. I built a Geometry Nodes modifier and distributed points inside a spherical volume. Then I animated them using a noise node, driven by the progress of each frame, to give the core a living and unpredictable motion.

PART 2 : Exterior rings

For this part, I created rotating rings around the artifact, to represent particles that escaped from its core. I used the same idea as for the core, based on points inside a volume, but this time applied to torus shapes. This helped me keep an organic and procedural look while making the motion feel like it’s orbiting the artifact.

PART 3 : Glass Sphere

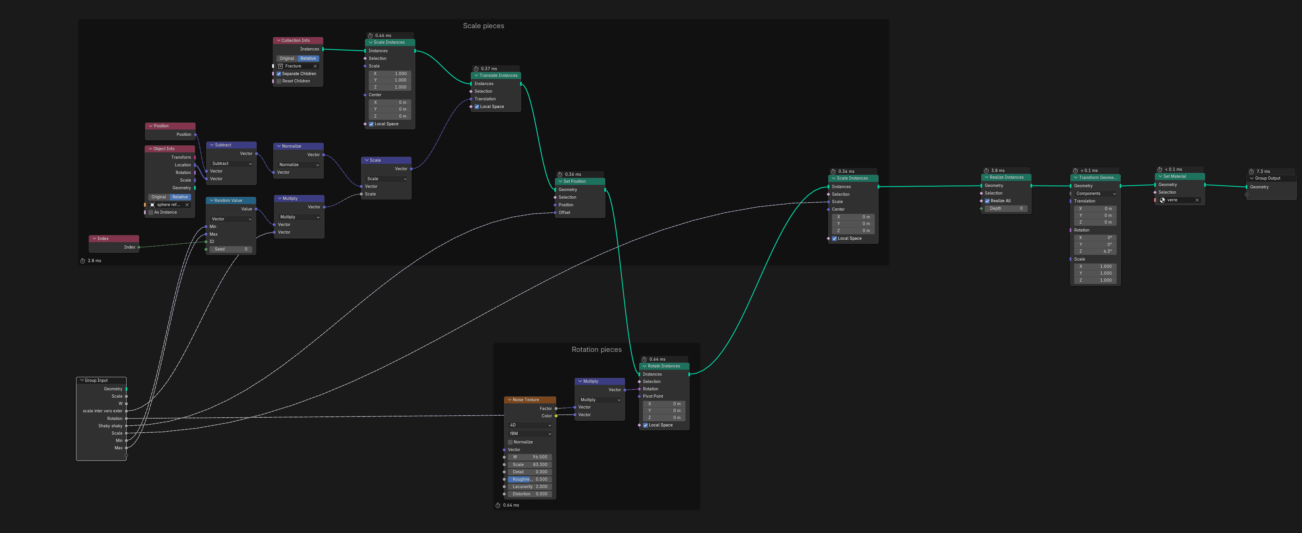
In this part of the project, I made a glass sphere explode into pieces, like a balloon bursting from pressure inside. But instead of flying away, the fragments stay frozen in space, spreading extremely slowly, held back by a mysterious force. I created the shards using the Cell Fracture tool, then built a Geometry Nodes modifier to control the scale and rotation of each piece, so I could shape the explosion exactly the way I wanted.
Global expanding scale
Inside Expansion Scale
Pieces scale
Rotation in function of each piece's location
Animated rotation
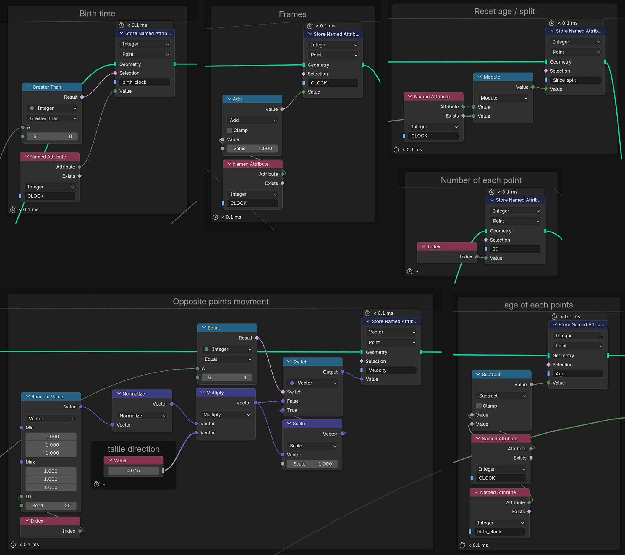
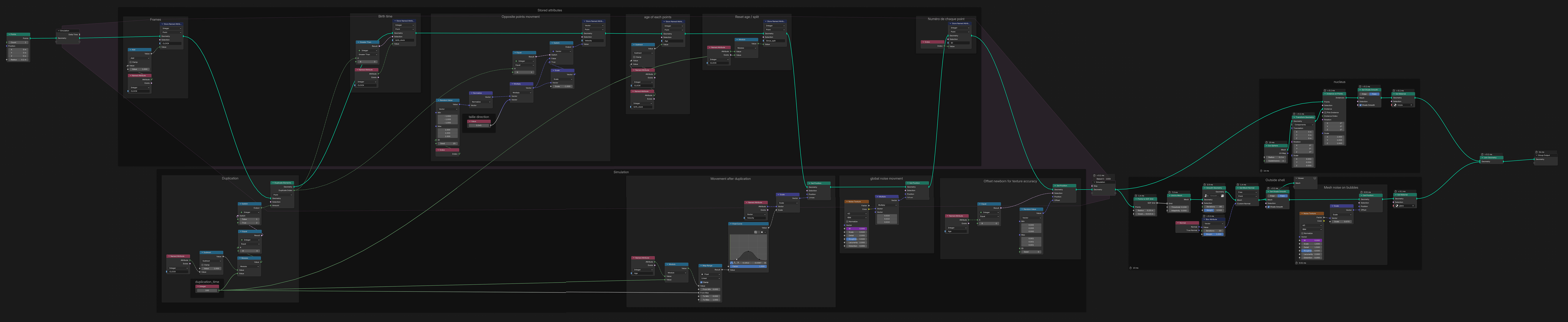
Mitosis
Geometry nodes Simulation of Duplication
For this experiment, I created a procedural animation of cell division through mitosis. The entire setup was built to be fully adjustable, allowing me to control every parameter. This procedural approach makes the system flexible and efficient, letting me quickly iterate, refine variations, and adapt the result to different artistic or production needs.
MODELING
Blender
SIMULATION
Blender
TEXTURING
Blender
RENDERING
Blender Cycles
MONTAGE
Adobe After effects
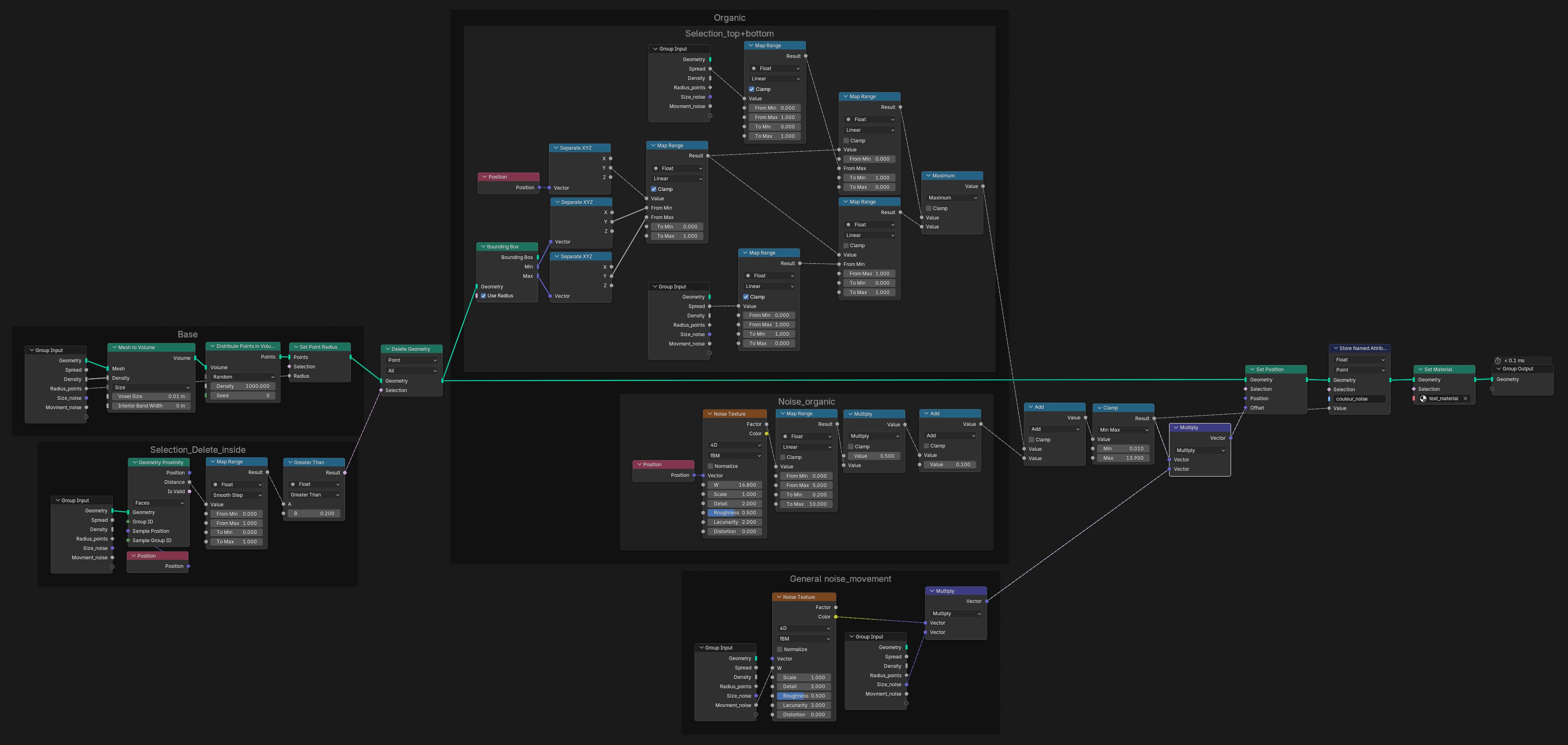
Bowl
Procedural modeling  
This experiment is a procedural model of a bowl, created as an example of a single object that can be quickly adjusted and reshaped. Instead of remodeling from scratch each time, I can modify the parameters in real time to adapt the object to different scenes and needs. This approach makes the workflow faster and more flexible.
MODELING
Blender
SIMULATION
Blender
TEXTURING
Blender
RENDERING
Blender Eevee
MONTAGE
Adobe After effects
TEXT
Procedural Text Setup 
This project is a procedural setup that generates an animation of spheres filling and forming a text. The text itself stays editable, and the animation automatically adapts to any word, font, or thickness. This allows me to quickly change content, style, and colors while keeping the same procedural motion, making the system flexible and easy to reuse.
MODELING
Blender
SIMULATION
Blender
TEXTURING
Blender
RENDERING
Blender Eevee
MONTAGE
Adobe After effects